Trình Sửa Truy Vấn trong các phiên bản tiếng anh là Query Editor hay một số phiên bản khác sẽ là Transform data..
Là trình trình sửa truy vấn trong powerbi. Khi chúng ta tải dữ liệu vào powerbi, trước khi dùng dữ liệu đó để trực tiếp làm báo cáo. Chúng ta phải đi qua một công đoạn là xử lý số liệu. Ví dụ như ta muốn từ số liệu đó thêm vài trường thông tin, chỉnh sửa định dạng, liên quan đến tính toán với dữ liệu đó thì chúng ta cần sử dụng Trình Sửa Truy vấn (Query Editor).
Chúng ta truy cập vào Nhà, vào Sửa Truy vấn (Edit Query), với các phiên bản POWERBI khác có thể sẽ là transform data. 
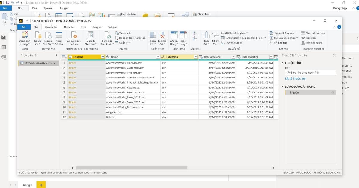
Sau khi các bạn ấn vào đó, sẽ xuất hiện Trình sửa truy vấn (Trình soạn thảo Power Query) như này.

Ở trên có các Tab Nhà, Chuyển đổi, Thêm Cột, Xem, Công Cụ, Trợ giúp cũng như có các nhóm công cụ và nút chức năng. Các bạn có thể thấy trên thanh công cụ có các nhóm công cụ cho bạn chỉnh sửa dữ liệu của mình. Những dữ liệu tải trực tiếp sẽ không xuất hiện thanh công thức. Còn những dữ liệu ta đã chỉnh sửa từ một thành phần nào đó, từ nguồn dữ liệu chúng ta tải vào thì sẽ có công thức đi theo, có thanh công thức (tương tự Excel).
Bên tay trái là Bảng Truy vấn. Bên phải là Bảng Thiết Lập Truy vấn.
Chúng ta có thể thêm cột, thêm dữ liệu, chia nhỏ dữ liệu, định dạng ngày tháng, số, các đơn vị,…
Mỗi Truy vấn sẽ đi theo bảng dữ liệu. Nên trong Danh sách Truy Vấn (cột ngoài cùng bên trái) là danh sách các truy vấn đi kèm với bảng dữ liệu khi kích chuột vào.
Ở bên Khung Thiết Lập Truy Vấn: ta có thể đổi tên các truy vấn cũng như thêm các mô tả chi tiết cho nó.
Phần Bước Được Áp Dụng (Applied steps): Sẽ chứa các bước mà chúng ta đã thực hiện trong Trình Truy Vấn này. Trong mỗi bước này bạn có thể đổi tên từng bước để dễ nhìn hơn. Công cụ này rất tốt để theo dõi các bước mình đã thực hiện và quản lý các bước. Như Excel chỉ có thể lùi lại từng bước và không quản lý được dừng ở đoạn này, hay chỉ bỏ một bước giữa các bước, nhưng với POWERBI thì bạn có thể bỏ duy nhất một bước giữa các bước mà không ảnh hưởng đến các bước khác. Đồng thời bạn cũng có thể thay đổi trình tự các bước bằng cách kéo bước lên trên hoặc xuống dưới.
Đây là giao diện cơ bản của Trình Truy Vấn mà các bạn cần nắm vững.
Nó đi theo các Tab, các bạn cần lưu ý 3 Tab chính là:
Tab Nhà (Home) bao gồm các cài đặt chung và các công cụ chỉnh sửa phổ biến, như hình dưới:

Tab Chuyển đổi hay còn gọi là Tab Transform:
Bao gồm các công cụ chỉnh sửa các bảng sẵn có đã tồn tại (chia, gộp, chỉnh sửa, xử lý text,...)
Tab Thêm cột (hay còn gọi là Add Column):

Là Tab bao gồm các công cụ tạo bảng mới dựa trên một điều kiện, tính toán, công thức, ngày,…
Đây là 3 nhóm công cụ Trình soạn thảo Power Query cần nhớ và sẽ được sử dụng rất thường xuyên.
Xem thêm: Thành thạo các thao tác với Query Editor nhờ khóa học này:
799,000đ 1,500,000đ
Bạn có thể nhanh chóng biến dữ liệu thô thành báo cáo trực quan sinh động, từ đó dễ dàng đưa ra quyết định thông minh, nhanh chóng, kịp thời nhờ Power BI. Khám phá công cụ tuyệt vời này ngay với khóa học “PBIG01 - Tuyệt đỉnh Power BI - Thành thạo trực quan hóa và Phân tích dữ liệu” tại Gitiho. Nhấn vào Đăng ký và Học thử ngay nhé!